🔥NFT Paladins




Paladins are the most precious assets in No Way Back.
They are beautifully textured with their corresponding faction's skin, created through generative art to ensure each Paladin is a truly unique NFT.
Paladins are tradeable in secondary markets but also playable in-game. In addition, they can be played in missions to gain the valuable Resources required to craft unique collections of NFT.
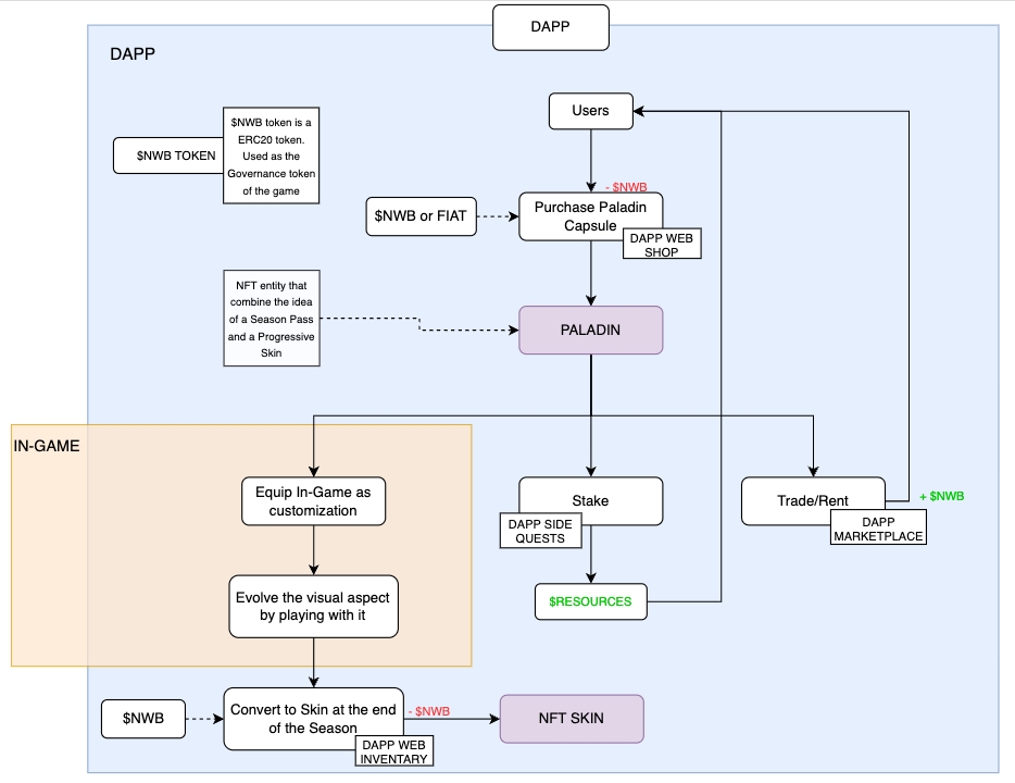
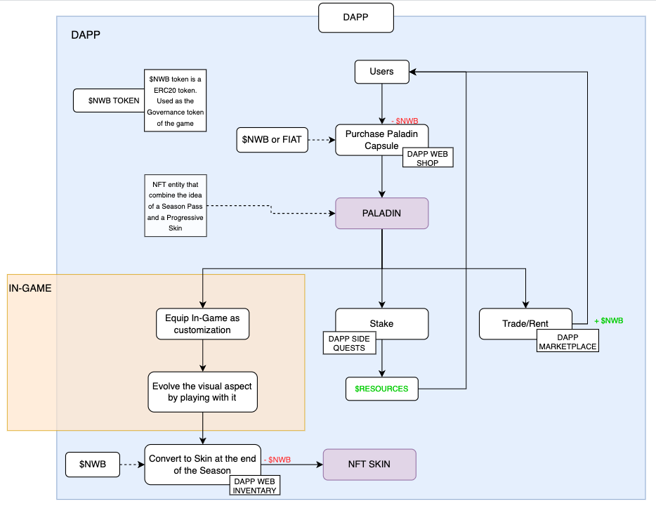
Lifecycle
The figure below describes the entire lifecycle of a Paladin from the Dapp, where it can be purchased via capsules, traded or staked, to the game where they can be played and evolved.

Season Pass and Progressive Skins
Individually, Paladins possess a visual aspect that corresponds with generative art. Yet, with each new season, Paladins will be able to unlock a common progressive skin.
Season Pass: By playing with a Paladin, the NFT will gain experience and progress by levels. At certain levels, users will be able to collect rewards such as Resources and unlock new parts for their progressive skin.
Progressive Skin: With level progression, Paladins will unlock new parts of a skin. Once the Season is complete, the user will have the chance to convert that skin into an NFT Skin that can be traded in the marketplace or equipped by regular characters. We call this Paladin Armor.



Last updated

